반응형
![]() |
![]() |

https://developer.apple.com/documentation/uikit/app_and_environment/managing_your_app_s_life_cycle
Apple Developer Documentation
developer.apple.com

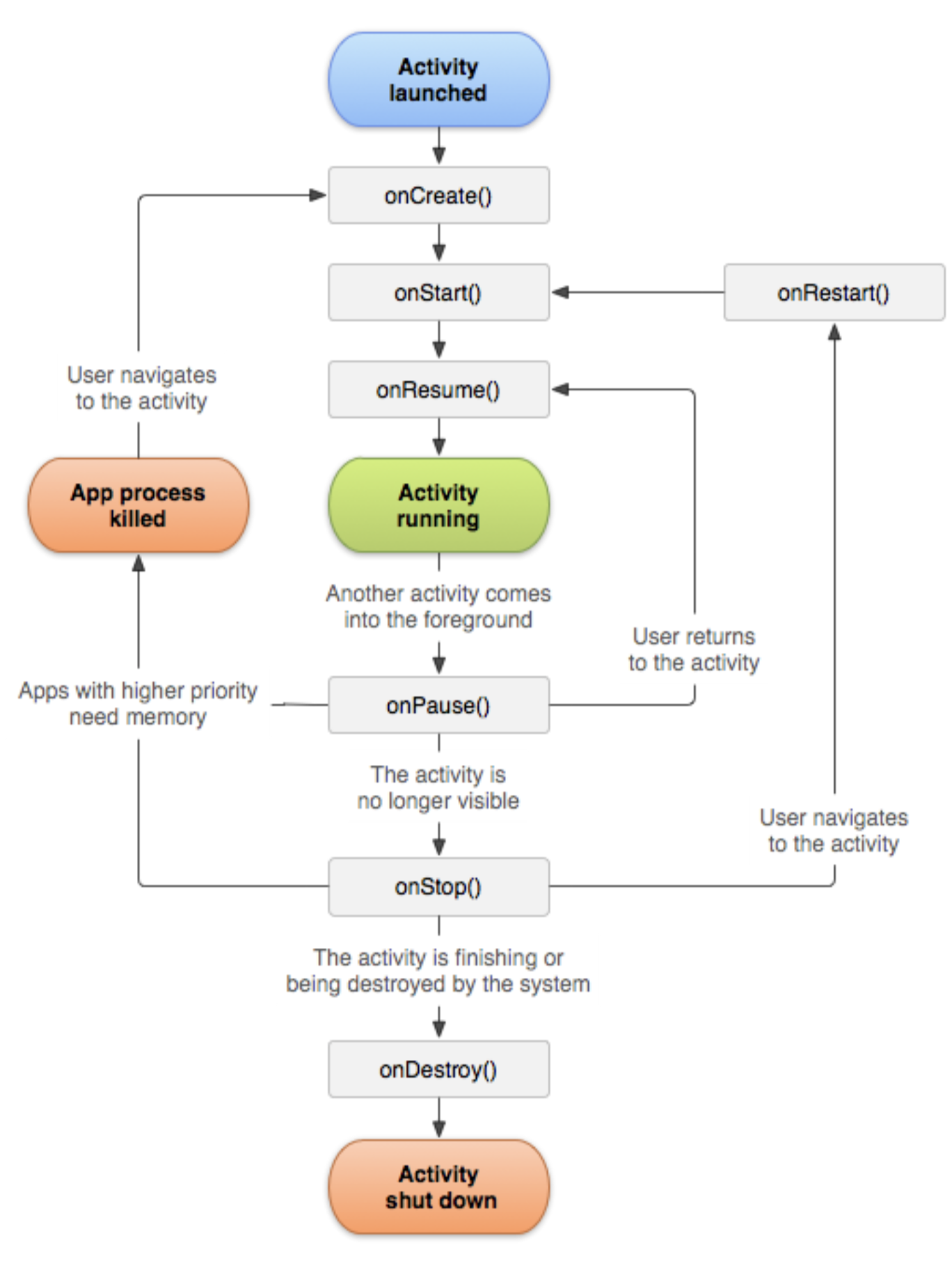
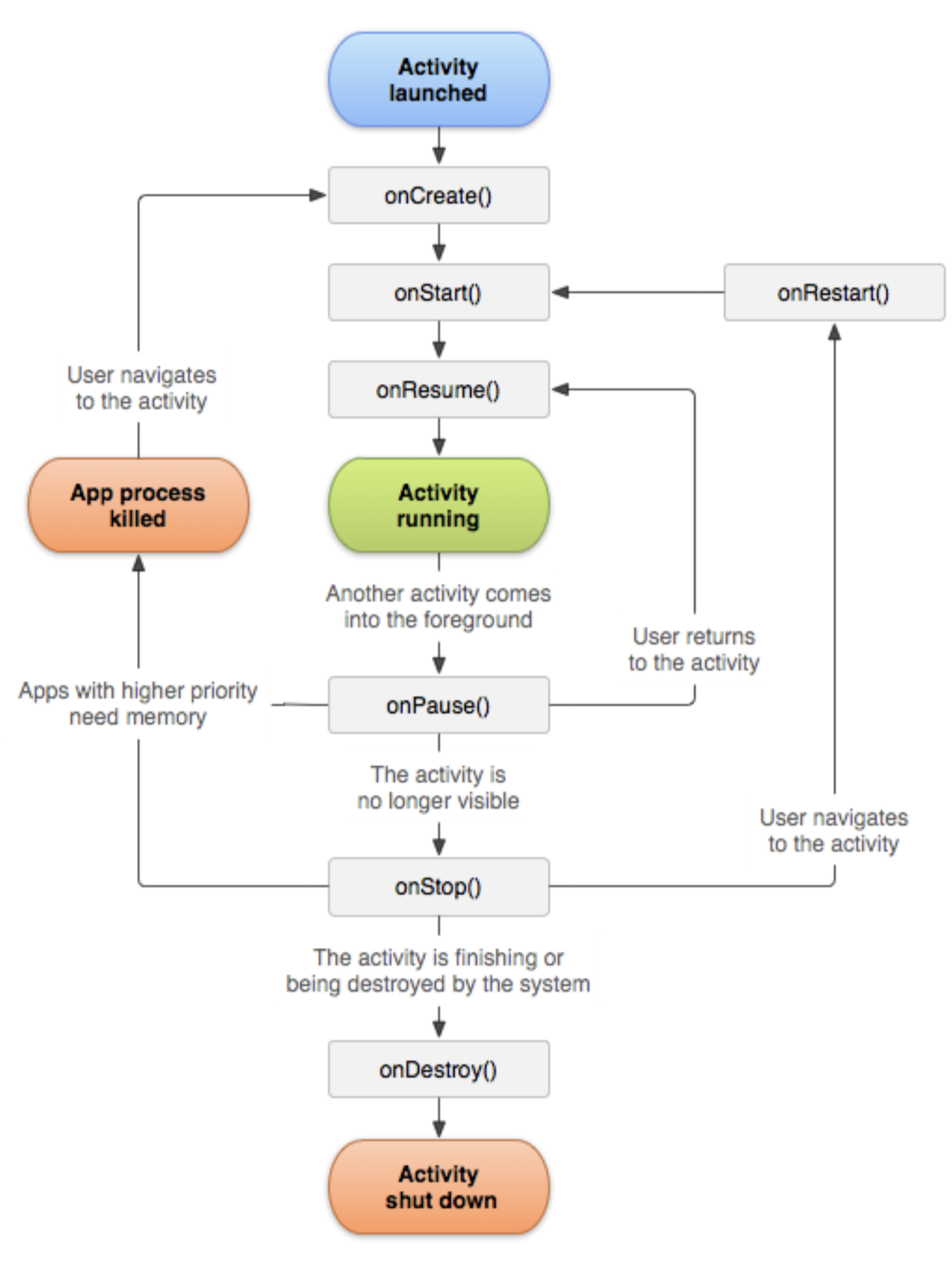
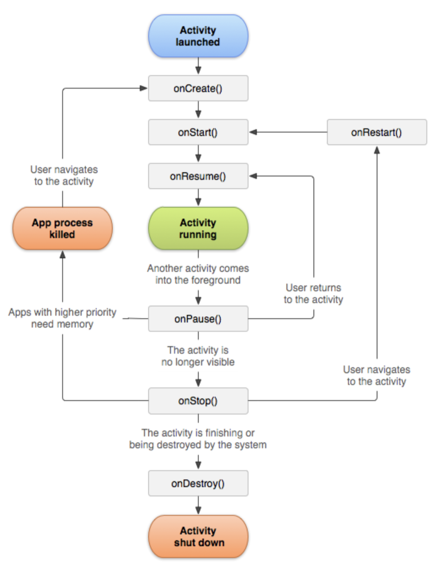
https://developer.android.com/guide/components/activities/activity-lifecycle?hl=ko
활동 수명 주기에 관한 이해 | Android 개발자 | Android Developers
활동은 사용자가 전화 걸기, 사진 찍기, 이메일 보내기 또는 지도 보기와 같은 작업을 하기 위해 상호작용할 수 있는 화면을 제공하는 애플리케이션 구성요소입니다. 각 활동에는 사용자 인터페
developer.android.com
반응형
'MAC & iOS' 카테고리의 다른 글
| 재은씨 기본편 (0) | 2022.09.04 |
|---|---|
| 모바일 앱 개발에 대하여 (0) | 2022.08.28 |
| ios simulator sqlite path (0) | 2022.02.16 |
| Swift 문법 (0) | 2022.01.16 |
| swift 창시자 구글 브레인팀 합류 (0) | 2021.10.17 |